LOGO OA教程 ERP教程 模切知识交流 PMS教程 CRM教程 开发文档 其他文档  
 
网站管理员

FlySpeed:一款通用的SQL查询工具

admin
2026年2月13日 9:54 本文热度 1297

FlySpeed SQL Query 是一款支持多种数据库和文件查询的 Windows 桌面软件,提供可视化的查询构建器。

SQL Query Tool 提供免费版和收费版(数据导入、导出以及打印功能)。

功能特性

  • • 数据源:包括 Microsoft SQL Server、Oracle、MySQL/MairaDB、Access、Excel、PostgreSQL、ResShift、InterBase、Firebird、DB2、Informix、Sybase、SAP Advantage、SQLite、Teradata、NexusDB、OLE DB、ODBC 等。

SQL Query Tool 还支持 MySQL、Oracle 以及 PostgreSQL 数据库的 SSH 通道连接,以及 MySQL 数据库的 HTTP 通道连接。

  • • 保护模式:支持只读(Read-only)连接模式,避免数据误操作;提供保护模式防止修改连接属性。
  • • 对象浏览器:提供树状对象浏览功能,支持对象搜索、过滤和分组。
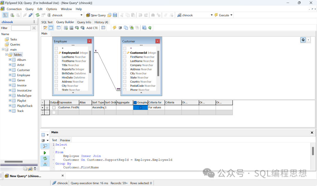
  • • SQL 查询器:支持 SQL 文本编辑器和可视化查询构建器两种方式,提供语法高亮和代码补全以及格式化,显示查询引用对象的详细信息,支持查询保存功能。
  • • 数据编辑:提供表格与表单两种数据查看和编辑方式,支持数据搜索、过滤、排序,支持外键引用数据查看,数据复制到粘贴板。
  • • 导入导出:付费版支持 CSV、Excel、SQL、JSON 等格式的数据导入导出,以及打印 PDF 文件功能。
  • • 定制化:支持各种主题风格设置,以及多语言界面。

下载安装

FlySpeed SQL Query 工具官方下载网址如下:

https://www.activedbsoft.com/download-querytool.html 

可以选择 64/32 位安装包进行下载,安装完成之后运行 FlySpeed SQL Query.exe:

按照提示新建数据库连接即可。

 


阅读原文:https://mp.weixin.qq.com/s/MtHt7FQ4lK3j7xDudwXnrQ


该文章在 2026/2/13 9:58:45 编辑过
关键字查询
相关文章
正在查询...
点晴ERP是一款针对中小制造业的专业生产管理软件系统,系统成熟度和易用性得到了国内大量中小企业的青睐。
点晴PMS码头管理系统主要针对港口码头集装箱与散货日常运作、调度、堆场、车队、财务费用、相关报表等业务管理,结合码头的业务特点,围绕调度、堆场作业而开发的。集技术的先进性、管理的有效性于一体,是物流码头及其他港口类企业的高效ERP管理信息系统。
点晴WMS仓储管理系统提供了货物产品管理,销售管理,采购管理,仓储管理,仓库管理,保质期管理,货位管理,库位管理,生产管理,WMS管理系统,标签打印,条形码,二维码管理,批号管理软件。
点晴免费OA是一款软件和通用服务都免费,不限功能、不限时间、不限用户的免费OA协同办公管理系统。
Copyright 2010-2026 ClickSun All Rights Reserved