LOGO OA教程 ERP教程 模切知识交流 PMS教程 CRM教程 开发文档 其他文档  
 
点晴ERP是一款针对中小制造业的专业生产管理软件系统,系统成熟度和易用性得到了国内大量中小企业的青睐。
点晴PMS码头管理系统主要针对港口码头集装箱与散货日常运作、调度、堆场、车队、财务费用、相关报表等业务管理,结合码头的业务特点,围绕调度、堆场作业而开发的。集技术的先进性、管理的有效性于一体,是物流码头及其他港口类企业的高效ERP管理信息系统。
点晴WMS仓储管理系统提供了货物产品管理,销售管理,采购管理,仓储管理,仓库管理,保质期管理,货位管理,库位管理,生产管理,WMS管理系统,标签打印,条形码,二维码管理,批号管理软件。
点晴免费OA是一款软件和通用服务都免费,不限功能、不限时间、不限用户的免费OA协同办公管理系统。

点晴OA办公管理信息系统 →『 经验分享&问题答疑 』 本版文数:7579  今日文数:5317

SD-WAN全称Software-DefinedWideAreaNetwork(软件定义广域网)。一句话定义:SD-WAN是一种利用软件定义技术,通过互联网宽带、4G/5G、专线等多条链路,为企业构建高性能、可控、安全的广域网连接的新技术。或者更简单地理解:SD-WAN=用软件来“智能管理”和“优化”企业的跨地域网络连...
admin12232026/2/13 17:54:54
前言服务器遭受恶意IP访问、CC攻击、爬虫骚扰是每个运维和开发都会遇到的问题。当你的服务器日志里出现成千上万条恶意请求,手动一个个封禁IP显然不现实。本文将详细介绍三种主流的Nginx动态封禁IP方案,帮助你根据实际场景选择最适合的解决方案。一、为什么需要动态封禁IP?常见攻击场景•CC攻击:大量请求持续压垮服务器•暴...
admin14132026/2/13 17:14:36
一、简介最近打算尝试几个嗅探视频的浏览器插件,但因为担心插件会夹带私货,因此打算使用比虚拟机更为轻量的沙盒软件来测试。之前介绍了个人能免费使用的SanboxiePlus软件,但个人觉得有点过于简陋。后来发现其实Windows有内置沙盒功能(仅限WIndows专业版及以上版本)。所以打算简单介绍一下如何启用。 好了,闲...
admin12882026/2/13 11:46:02
好不容易去旅游拍完Vlog,微信却提示“文件过大”;下载了蓝光电影准备寒假观看,iPad却打不开格式;录了半小时网课,导出后发现硬盘快满了……别慌,今天给你安利一款私藏多年的开源免费视频转码工具——HandBrake,以上问题统统搞定!目前该工具在github上已经收获22.4KStar,非常牛逼的神器!对应githu...
admin12332026/2/13 11:34:26
家里电脑没公网IP?需要远程访问内网服务?frp配置太复杂?想要一个有Web管理界面的内网穿透工具?今天要介绍的NPS,是GitHub上拥有3.4万+Star的国产内网穿透工具。支持TCP/UDP/HTTP/HTTPS协议,Web管理界面简单易用,性能强劲,完全免费开源,是frp、ngrok的完美替代品!什么是NPS?...
admin12682026/2/13 11:23:28
开源图片压缩工具Imagine能在保持图片分辨率不变的情况下,大幅压缩图片体积,不仅使用完全免费,而且文件也颇为小巧,今天咱们就来简单盘盘。为啥要压缩图片体积呢?主要是我把图片上传到各网站平台时,发现如果图片体积较大,就会遇到不少奇怪的问题。比如像CHH之类的网站会限制单张图片的体积,超过则无法上传;而有的网站虽然能上...
admin12122026/2/13 10:36:32
一、系统工具与维护[1]1.1包管理器•UniGetUI(免费,推荐)•说明:图形化的Windows包管理器前端,整合了Winget、Scoop、Chocolatey等多个流行的包管理工具,方便统一管理软件安装与更新。•官方版下载:Github仓库[2]•Winget(免费)•说明:微软官方的包管理器,Windows系...
admin12262026/2/13 10:20:40
Windows日历,​适用平台:Windows1、下载后,直接双击exe文件运行日历工具。 2、打开后,点击右下角的时间,会自动弹出本月日历。上面会详细标注休息日、调休、年节等信息。3、鼠标放在天气上,会自动弹出近期的天气。4、点击设置按钮,可以设置是否开机运行,是否显示农历、节日等信息。5、还可以根据喜好设置时钟样...
admin11472026/2/13 10:13:58
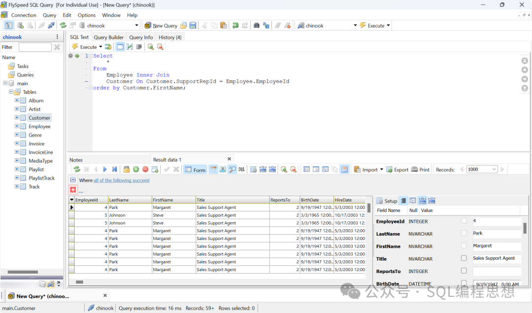
FlySpeedSQLQuery是一款支持多种数据库和文件查询的Windows桌面软件,提供可视化的查询构建器。SQLQueryTool提供免费版和收费版(数据导入、导出以及打印功能)。功能特性•数据源:包括MicrosoftSQLServer、Oracle、MySQL/MairaDB、Access、Excel、Pos...
admin12942026/2/13 9:58:45
Magpie:一款轻量型窗口缩放工具,支持Win10和Win11使用,完全免费,便捷免安装,内置Lanczos、FSR、CuNNy和Anime4K等7种算法。支持快捷键操作,窗口模式缩放快捷键Alt+Shift+Q,全屏模式缩放快捷键Alt+Shift+A。支持固定工具栏、截图和拖动对顶角缩放,支持调整帧率,最高支持6...
admin13802026/2/12 16:01:43
我们有时候需要提取Windows程序窗口里的文字,但它本身却禁止复制,可以尝试使用常规的OCR文字识别工具进行提取,但小七最近发现了一款更方便的,推荐给大家!!GetWindowText(电脑)这是一款窗口文字提取工具,完全免费,大小仅200KB,单文件免安装。用法也很简单,只需左键按住图标拖动到要读取文本的窗口,具体...
admin13892026/2/12 15:58:35
经常做企业网,校园网运维,或者接触过中小型网络搭建的兄弟,大概率会遇到一个有意思的问题:就是会发现有些单位在规划内网地址时,使用的是公网地址,而不是使用互联网号码分配机构(IANA)规划的私网地址。 案例:某单位使用192.1.0.0/16这个看似私网地址,实际上是美国的公网网段作为企业内部的局域网地址网段,并且部署...
admin13562026/2/12 15:55:20
一、前言:从V2021到Bandicam,我换主力了   上次推荐了经典的屏幕录像专家V2021(17MB,免费,够用),很多粉丝问:有没有功能更强、画质更好,依然不花钱的?   有!就是这款BandicamPortable便携版——韩国顶级录屏软件的绿色免安装版本。同样是零成本,但体验直接从能用跃升到好用。二、为什么...
admin10782026/2/12 12:01:28
在很多人的印象里,Bandicam似乎是“上个时代”的游戏录屏软件。但实际上,在2026年的今天,对于职场人和科研党来说,它依然是稳定性和压缩率的“天花板”。官方网站:https://www.bandicam.cn/下载地址:https://www.bandicam.cn/downloads/百度网盘:https://...
admin9492026/2/12 11:56:45
在上一篇内容中,我们介绍了群晖HA双机热备套件与ABB整机集中备份套件,分别解决了设备冗余和整机批量备份的核心需求。而在实际数据管理场景中,除了整机级和设备级的备份保障,精细化的数据实时保护、跨设备冗余及混合云备份同样关键。本文将介绍群晖快照套件(SnapshotReplication)与云同步工具(CloudSync...
admin8562026/2/12 11:50:07
在上一篇内容中,为大家介绍了群晖Drive套件,它以高效的文件同步与协作能力,满足了个人及中小企业数据管理需求。而对于对数据安全性、服务连续性要求更高的企业用户来说,仅靠文件同步还远远不够。今天,我们就来介绍两款专为企业级场景设计的套件--SynologyHighAvailability(HA双机热备)与ActiveB...
admin8292026/2/12 11:49:56
在当今这种数据为重的时代,个人和企业对数据的安全保存都非常的看重。群晖(Synology)作为数据存储设备中的的佼佼者,自带多款功能强大的备份套件,覆盖从终端备份、内部防护到跨设备备份的全场景需求。本系列文章将逐一介绍6大核心备份套件——SynologyDrive、SynologyHighAvailability、Ac...
admin8372026/2/12 11:49:41
大家好!群晖备份软件系列内容来到了最后一篇。上一篇我们带大家了解了群晖快照与公有云同步套件的用法;今天这篇,我们将介绍下群晖内部文件备出的关键套件---HyperBackup,它能实现从文件到系统的全方位备份,为数据安全筑牢最后一道防线。HyperBackup核心定位:全能型内部备份工具HyperBackup是群晖专为...
admin8532026/2/12 11:49:10
前言:今天给大家介绍SynologyDriveServer中的桌面同步、备份软件SynologyDriveClient。这款软件是群晖自研的同步、备份桌面端软件,配合服务端软件实现本地数据与NAS端进行同步、备份的操作。本文讲解如何使用SynologyDriveClient进行PC端与NAS端的数据同步。前提:管理员已...
admin7552026/2/12 11:36:53
前言:今天给大家分享一款群晖网盘软件SynologyDriveServer。这是一款全方位的文件管理、共享和同步解决方案。它包含了服务端的设置,PC端的数据同步,两台群晖设备之间的数据同步以及协同办公功能。此文讲解NAS服务端--“SynologyDrive管理控制台”的安装设置。希望能够帮助大家了解群晖的系统和软件。...
admin7342026/2/12 11:36:02
前言:SynologyDriveClient可让您按所需频率创建备份任务,或设置特定计划将多台客户端计算机上的文件备份到SynologyDrive服务器,从而确保数据安全无虞。您还可以还原或下载计算机上的文件的历史版本,从而避免丢失重要数据的麻烦。▼在群晖官网www.synology.cn下载中心找到相对应的产品型号,...
admin7572026/2/12 11:35:25
一、为什么网络正常但网页打不开?在进入解决方案前,先跟大家说清这个问题的技术本质,避免盲目折腾:1.DNS解析故障(占比最高,约45%)网络连接正常,说明电脑与路由器物理链路没问题,但无法将www.baidu.com这类域名转换为IP地址。DNS服务器响应慢、DNS缓存失效、DNS劫持都会导致有网但打不开网页。实测数据...
admin9962026/2/12 11:23:46
你是否遇到过以下问题? 下载了一个可疑软件,但怕它携带病毒?需要测试某个程序,但不想让它污染主系统?浏览某些高风险网站,担心被恶意脚本攻击?如果你还在用虚拟机或备用电脑来解决这些问题,那就太Low了!Windows其实自带一个“用完即焚”的神器——WindowsSandbox(沙盒模式),它可能是系统里最被低估的功能...
admin9902026/2/12 11:18:56
🔐为什么90%的攻击来自“合法账号”?不是黑客变弱了,而是“账号本身”成了最危险的入口一句话先给结论:当攻击者掌握了合法账号,防火墙、WAF、ACL几乎全部失效。因为这些安全系统,天生就是“防外人”的。🧠一、核心原理现代攻击的本质,正在从“突破系统”转向“滥用身份”。过去我们防的是:•❌非法IP•❌恶意请求•❌漏洞...
admin9952026/2/12 10:28:51
相信每个尝试设置过Windows文件共享的人都清楚,操作繁琐还不一定能成功,使用Everything高级功能,3秒解决。Everything不仅是本地文件秒搜神器,更是轻量级文件共享服务器和局域网文件检索中心。Everything内置ETP/FTP、HTTP两种服务器,无需额外安装软件,即可快速实现文件共享与远程访问。...
admin11552026/2/11 15:47:54
本版面共有 304 页, 7579 篇文章 >> 1 ... 9 10 11 12 13 14 15 16 17 18 19 ... 304
页码:

Copyright 2010-2026 ClickSun All Rights Reserved 粤ICP备13012886号-9